UI Overview of XML TrueLogs

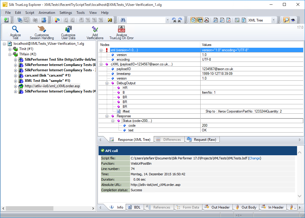
XML TrueLogs support the visualization of XML elements, attributes, and values via a readable XML menu tree presentation. This XML control displays the response data of selected API calls in an intuitive XML interface on the Rendered page. The In Body page presents the raw data that is returned by the server. Out Body presents the raw data that is sent to the server.

See the following topics for details on the three main elements of an XML TrueLog.